arsenic 알쓰닉?

  • 홈
  • 태그
  • 방명록

VLSM 1

[TCP/IP] - 7. 서브넷팅&주소 요약

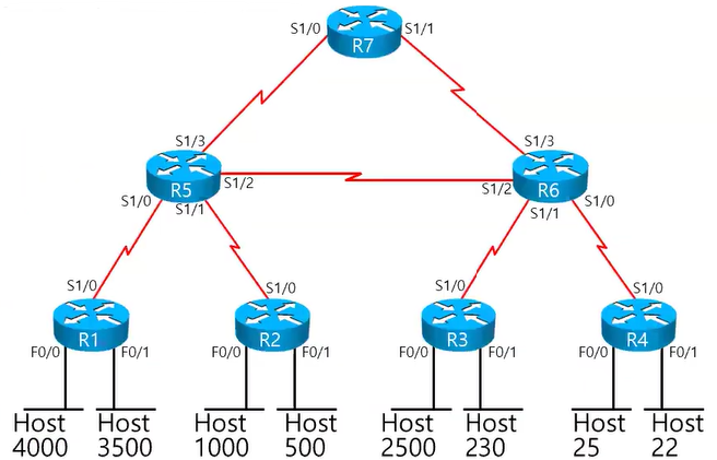
1. 서브넷팅(Subnetting)목적: IP 주소 낭비 방지방법: 원본 네트워크를 여러 개의 네트워크로 분리하는 계산 작업 Ex1) 서브넷팅▶ 서브넷팅 -> C Class 하나로 IP 할당 가능원본 네트워크: 198.133.219.0/24 -> IP 개수: 2^8 - 2 = 254개서브넷 개수: 5개 이상 (내부 네트워크 3개 + WAN 구간 2개, IP 할당이 필요한 네트워크 개수)최대 필요한 IP 주소 개수: 29개-> 2^x - 2 >= 29개 ※ WAN 구간에선 IP 2개 필요, 내부 네트워크는 Host 개수만큼 필요하다. 2^72^62^52^42^32^22^12^01286432168421 즉, x = 4이면 IP 개수가 부족하고, x = 6이면 IP 낭비가 발생하며, 심지어는 서브넷 개수가 부..

자격증/CCNA 2025.08.27
이전
1
다음
더보기
프로필사진

arsenic 알쓰닉?

  • 분류 전체보기 (85)
    • Security (13)
      • 정보보안 (5)
      • System Hacking (8)
    • Programming Language (0)
      • C (0)
    • CS (58)
      • 운영체제 (5)
      • 풀스택서비스네트워킹 (2)
      • 컴퓨터네트워크 (3)
      • 자료구조 (17)
      • 컴퓨터구조 (18)
      • 소프트웨어공학 (9)
      • 모바일웹서비스프로젝트 (4)
    • Algorithm (0)
      • 바킹독의 실전 알고리즘 강의 (0)
      • BOJ (0)
    • DevOps (2)
      • Git (2)
      • Docker & Kubernetes (0)
      • AWS (0)
      • Linux (0)
    • 자격증 (9)
      • 리눅스마스터 2급 (1)
      • 정보보호관리사 (0)
      • CCNA (8)
    • Web (3)
      • Django (3)

Tag

unsorted list, csrf, sorted list, sql injection, template, github, XSS, Branch, computer architecture, 연관 관계, url, ARP, Git, xor, 일반화 관계, http, iP, stack, queue, array,

최근글과 인기글

  • 최근글
  • 인기글

최근댓글

공지사항

페이스북 트위터 플러그인

  • Facebook
  • Twitter

Archives

Calendar

«   2026/01   »
일 월 화 수 목 금 토
1 2 3
4 5 6 7 8 9 10
11 12 13 14 15 16 17
18 19 20 21 22 23 24
25 26 27 28 29 30 31

방문자수Total

  • Today :
  • Yesterday :

Copyright © Kakao Corp. All rights reserved.

  • velog
  • github
  • Dreamhack

티스토리툴바